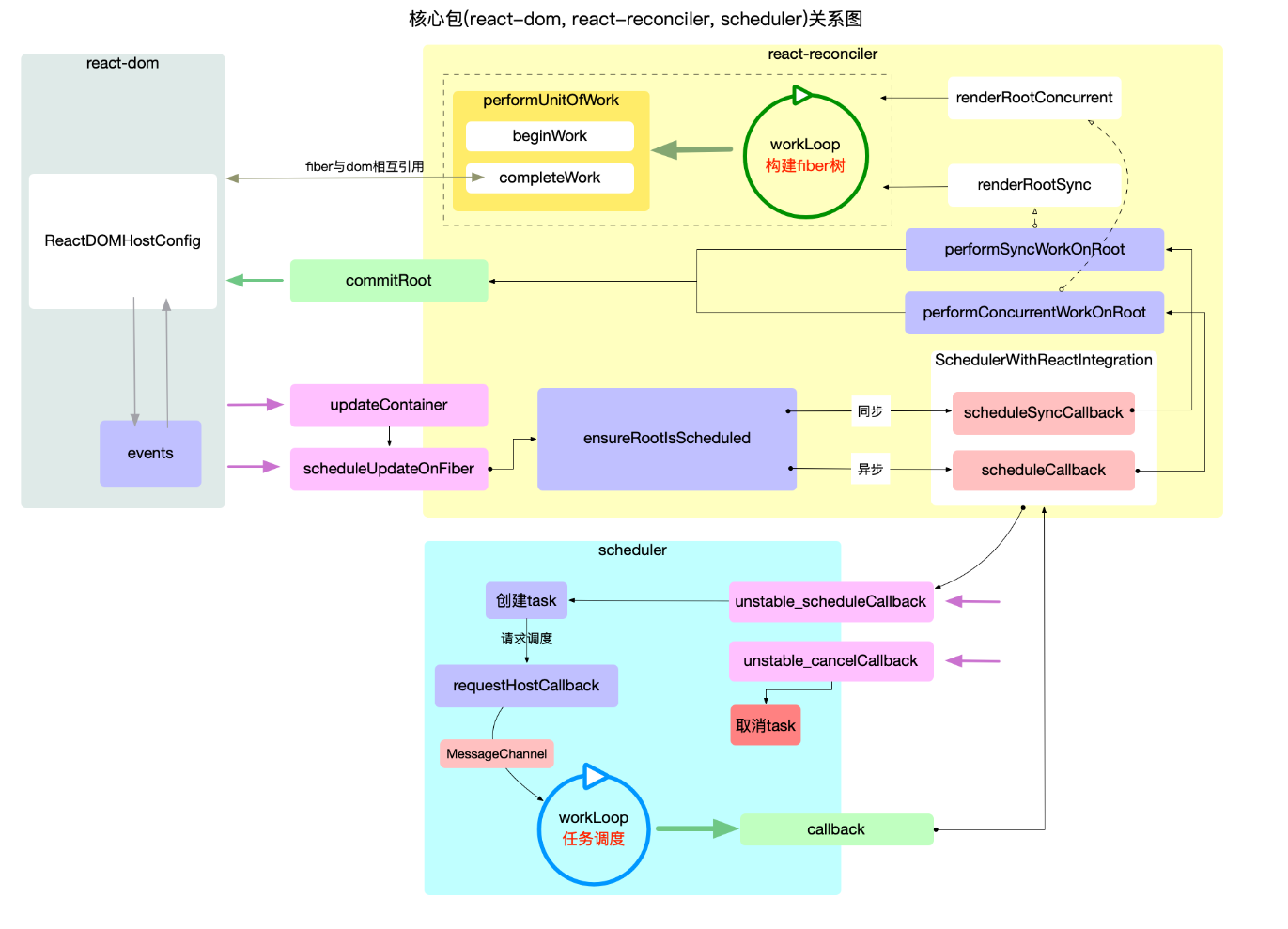
React 流程
观看文档: https://7km.top/main/bootstrap

时间切片原理
消费任务队列的过程中, 可以消费1~n个 task, 甚至清空整个 queue. 但是在每一次具体执行task.callback之前都要进行超时检测, 如果超时可以立即退出循环并等待下一次调用.
如何判断超时:当前时间-任务开始时间 > 时间切片(5ms)
可中断渲染原理
在时间切片的基础之上, 如果单个任务的回调函数(task.callback)执行时间就很长(假设 200ms). 就需要task.callback自己能够检测是否超时, 所以在 fiber 树构造过程中, 每构造完成一个单元, 都会检测一次超时, 如遇超时就退出fiber树构造循环, 返回一个新的回调函数注册一个任务,等待下一次回调继续未完成的fiber树构造.
beginWork
- 根据
ReactElement对象创建fiber节点,调用reconcileChildren生成 Fiber 子节点,在reconcileChildren函数中实现了 diff 算法,决定哪些节点可复用 - 设置
fiber.flags(二进制形式变量, 用来标记fiber节点 的增,删,改状态, 等待completeWork阶段处理)
completeWork
- 给
fiber节点创建 DOM 实例,为 DOM 节点设置属性 - 识别
beginWork阶段设置的fiber.flags, 判断当前fiber是否有副作用(增,删,改), 如果有, 需要将当前fiber加入到父节点的effects队列, 等待commit阶段处理.
commitRoot
整个渲染逻辑都在 commitRoot 分三个阶段
- Before Mutation Phase(突变前阶段) dom 变更之前, 处理副作用队列中带有
Snapshot,Passive标记的fiber节点。- Snapshot:表示需要调用
getSnapshotBeforeUpdate,以获取 DOM 变更前的快照数据。 - Passive:表示需要调用
useEffect的 cleanup 函数,清理上一次渲染的副作用。
- Snapshot:表示需要调用
- Mutation Phase(突变阶段) dom 变更, 界面得到更新. 处理副作用队列中带有
Placement,Update,Deletion标记的fiber节点,创建、更新、或删除 DOM 元素 - Layout Phase(布局阶段) 确保在 DOM 更新完成后执行所有需要依赖于最新布局的副作用和回调
其它知识
为什么不用 generator 做调度器
- 使用 generator 必须将每个函数都包裹在生成器中。这不仅增加了大量的语法开销,而且增加了运行时开销
- generators are stateful. You can't resume in the middle of it.
三个昂贵工作 ABC 被分配在不同时间切片中执行且有上下文依赖
假设有这么一种情况,执行完了 A、B,但还没执行 C,但 B 此时有一个更新,那么我没法重用 A 执行的结果,也就是 A 执行完毕后的结果并没有被缓存到
官方解释:React 没法在这里去注入缓存,如果用全局缓存的话,最终也会遇到缓存失效的问题
为什么要用 MessageChannel 做时间切片
首先必须得是一个宏任务
在实际执行中,首次执行同步代码会作为一次宏任务,因此后续的顺序可以看作:
执行微任务队列 => 执行 RAF 回调(若要执行渲染) => 渲染(若要执行渲染) => 下一个任务
Scheduler 需要满足以下功能点:
- 将主线程还给浏览器,让浏览器有机会更新页面
- 在未来某个时刻继续调度任务,执行上次还没有完成的任务
也就是说我们需要一个宏任务,因为宏任务在渲染后的下一帧,不会阻塞本次循环.
使用 MessageChannel 的目的就是为了产生宏任务
- 为什么不使用 setTimeout(fn, 0) 呢?
递归的 setTimeout() 调用会使调用间隔变为 4ms,导致浪费了 4ms。
- 为什么不使用 rAF() 呢?
如果上次任务调度不是 rAF() 触发的,将导致在当前帧更新前进行两次任务调度。 页面更新的时间不确定,如果浏览器间隔了 10ms 才更新页面,那么这 10ms 就浪费了。

